これまでの連載では、「監視(パトロールクラリス)→ 障害一次対応(ロボシュタイン)」までの流れをご紹介してきました。
第四弾となる今回は、いよいよ「電話通知(アラートコール)」の設定に進みます。
実際の運用現場で”確実にご担当者様へアラートを届ける”ための通知先登録から音声フロー設定までの手順をわかりやすく解説します。
目次
目次
連絡先(電話番号)の登録
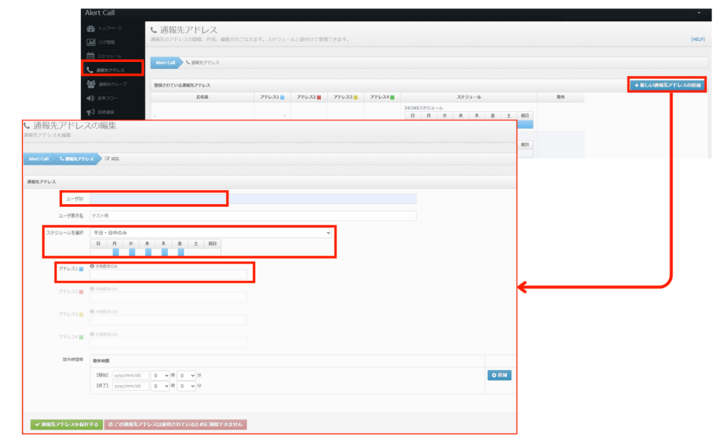
まずは、通知を受け取るご担当者様の電話番号を登録します。
アラートコールの管理画面から「連絡先アドレス」を開き、新しい連絡先アドレスの追加をクリックしてください。
登録フォームが開いたら、次の項目を入力します。
ユーザーID:通知を受け取る担当者の識別用ID
スケジュール:通話を受ける時間帯(勤務時間など)
アドレス:実際に着信する番号
入力が完了したら保存し、登録内容を確認しておきましょう。

連絡先グループ作成
次に、登録した担当者をグループ化します。
「連絡先グループ」画面を開き、「新しい連絡先グループの追加」をクリックしてください。
以下を設定していきましょう。
連絡先グループ名:任意で設定
グループに所属するユーザ:先ほど登録した連絡先を選択

音声フロー作成
音声フローとは、電話通知時の発信内容や動作(読み上げ・応答待ち・リトライなど)をする仕組みのことです。
「音声フロー」画面を開き、「新しい音声フローの追加」を選択します。
以下の項目を設定してください。
音声フロー名:任意で設定
音声フロー内容:アクションブロックをドラッグ&ドロップで配置
アラート内容の読み上げ→応答待ち→担当者確認→完了報告 などの直感的な操作で構築できます。
また、ここで入力するフローIDは、前回ご紹介したロボシュタインの設定画面に対応しており、アラートコール側で同一のIDを指定することで自動連携が可能になります。

次回予告
次回は、いよいよ最終回(第五弾)です。
⑤応用例と運用のコツ — 運用現場での活用事例と最適化のヒント
「応用例と運用のコツ」と題して、本番移行時に確認しておくべきポイントや、運用を定着させるための工夫をお伝えします。
最後に
監視・通知の仕組みをシンプルに整えることは、現場の運用効率と安心感を大きく高めます。
ご不明点や実際の接続サポートが必要な場合は、ぜひお気軽にご相談ください。
当社では 初期設定の支援や、すぐに使えるテンプレートの提供も行っています。



